全球数字财富领导者

投机还是真正的价值?x402会再掀起一波Meme潮吗?

2025-10-27 17:37:24
金色财经
金色财经
关注
0
0
获赞
粉丝
喜欢 0 0收藏举报
— 分享 —
摘要:x402是什么协议?与传统支付有何不同?x402会再掀起一波Meme潮吗?是投机还是真正的价值?

邓通,金色财经

2025年10月27日,Solana联合创始人Toly转发aryan发布的“x402解决了互联网的原罪:广告”文章并表示“x402真是太棒了”。据Dune数据显示,x402协议周交易笔数较上周增涨492.63%,达到156,492笔,创下历史新高。

x402是什么协议?与传统支付有何不同?x402会再掀起一波Meme潮吗?是投机还是真正的价值?

一、x402是什么协议?

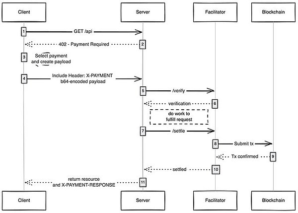
x402 是由 Coinbase 开发的一种新的开放支付协议,可直接通过 HTTP 实现即时、自动的稳定币支付,今年5月6日面世。

“x402”这个名字来自 HTTP 状态代码 402——“需要付款”,这是一个经典的网络标准,现在正被重新构想,将任何网络请求转换为使用 USDC 等稳定币在任何区块链上的即时支付交易。

通过恢复HTTP 402 需要付款状态代码,x402 允许服务将 API 和数字内容货币化,从而允许客户端(包括人类和机器)以编程方式支付访问费用,而无需账户、会话或复杂的身份验证。

卖家和买家都通过 HTTP 请求直接互动,并通过协议透明地处理付款。

  • 卖家:希望通过其 API 或内容获利的服务提供商。x402 只需最少的设置即可实现客户的直接程序化支付。

  • 买家:寻求无需账户或手动支付流程即可访问付费服务的人类开发人员和人工智能代理。

x402 支持一系列用例,包括:

  • 按请求付费的 API 服务;

  • 自主支付 API 访问费用的 AI 代理;

  • 数字内容付费墙;

  • 通过微交易实现微服务和工具货币化;

  • 聚合和转售 API 功能的代理服务。

x402 最实际的用例之一是 API 货币化。在目前的模型中,开发人员必须手动创建密钥、处理访问层级并强制执行速率限制。使用 x402,API 可以简单地用 402 响应未经身份验证的请求,例如,指示访问数据端点的费用为 0.001 美元。

然后,客户端可以发送所需的稳定币付款并立即收到响应。这将 API 转变为具有嵌入式定价的微服务,从而在单个函数调用层面实现细粒度的货币化。这种模式非常适合 AI 工作负载和希望按实际使用量付费的人类开发者。

x402 专为现代互联网经济而设计,解决了遗留系统的关键限制:

  • 减少费用和摩擦:直接进行链上支付,无需中介、高额费用或手动设置。

  • 小额支付和基于使用情况的计费:通过简单、可编程的即用即付流程按每次通话或功能收费。

  • 机器对机器交易:让人工智能代理自主支付和访问服务,无需密钥或人工输入。

二、x402 与传统支付系统的不同

如今的在线支付系统速度慢、成本高,而且通常受地区限制。

X402 允许服务器直接通过协议本身请求和接收付款,从而消除了这些障碍。无需登录、账单控制面板或延迟的银行转账。价值转移嵌入到互联网结构中,并针对代理和应用程序进行了优化。

x402 与传统支付基础设施形成了鲜明对比。x402 以协议优先、基于加密轨道构建,而 Visa、Stripe 和 PayPal 等系统则以平台优先。X402 使用链上交易,可在几秒钟内完成支付结算,而传统支付通常需要一到三个工作日。

此外,x402 支持小至几分之一美分的微支付,使其能够实现高频、低成本的交互——这在信用卡网络上由于手续费高昂而无法实现。此外,它还具备全球性的设计,无需货币兑换或区域银行关系。由于链上转账的不可篡改性,几乎消除了退款、欺诈风险和中介费用。

传统系统专注于具有前端界面的人类用户,而 x402 则支持机器原生、后端到后端的货币化。

ptRuMV6UNN8YYGlJNYTddw7EqwQzmcHHiFCBTq0X.jpeg

三、x402 掀起新一波Meme浪潮?

根据 Dune Analytics 的数据显示, 10 月 14 日至 20 日期间共计有近 500,000 笔 x402 交易,与四周前的水平相比增长了 10,780% 。

KuCoin Ventures在 X 上指出,开发人员现在正在利用 x402 的设计直接推出代币——从而引发了一波由 x402 驱动的 Memecoin 发行浪潮。

“x402 将支付功能嵌入到原生 HTTP 请求-响应中:客户端访问端点 → 服务器返回 402 响应并带有 `x402-PayTo` 标头 → 客户端付款 → Coinbase 和其他服务商获取链上事件进行确认。零跳转,零 UI 变更,零中间商,零账户,零等待。纯 HTTP 协议,带付费墙。

开发者正在利用 x402 的设计直接发行代币——这推动了当前 x402 支持的 Memecoin 发行浪潮。即时公平的发行机制。x402 不再只是个规范;社区已将其打造成 Launchpad 杀手。”

0FhOTUgN8aOYwOxnNAyE5wSJVKoSUFcMbMY5Nf0f.jpeg

x402协议代币PING曾名动一时。10月25日,PING市值一度突破5700万美元,短短一周内,其交易量就爆发式增长了 8,200%,这主要得益于 x402 的关注度。由于 PING 的价值很大程度上取决于人们对 Base 和 Coinbase 相关创新的关注度、参与度以及更广泛的市场情绪。 因此,在没有实际价值支撑的情况下,短短两天之后,PING市值已经跌破3000万美元,24H跌幅41.7%。

zvG3Jqivhnu49W84uNG0otZlIAi5eJDx65JSZLck.jpeg

x402 再度引起了人们对于 Meme 热潮的关注度,虽然短期内可以为 x402 带来更多流量,但也易让投资者将其与投机相提并论,掩盖其支付协议的原本属性。

四、x402 协议的影响

1.解锁AI代理用例

x402 通过将支付嵌入最基础的 HTTP 协议,为 AI 之间、AI 与人之间的价值交换提供了无缝的“经济层”,使得机器能够像人类一样自主消费和支付服务。x402 协议本质上将AI 代理从需要不断与人类互动的工具转变为能够独立发现、购买和利用资源来实现其目标的自主经济参与者。

Coinbase 开发者平台工程主管兼 x402 白皮书合著者 Erik Reppel 表示:“我们正在为一个不仅由人运行,而且由软件运行的经济奠定基础——自主、智能且永远在线。”Circle 产品管理副总裁 Gagan Mac 表示,x402“优雅地简化了实时货币化”,并解锁了“令人兴奋的新用例,例如 AI 代理和应用程序的微支付”。

Coinbase 开发团队成员 Kevin Leffew 和 Lincoln Murr 曾表示,无需人工干预管理 API 调用、存储和计算,代理 AI 可以实现一切,从自动驾驶出租车使用稳定币支付自身成本,到应用程序自动使用稳定币永久存储数据。

人工智能代理已经可以通过分析市场数据、执行买入或卖出订单以及实时优化投资组合来交易加密货币,而无需人工干预。a16z 曾预计:到 2030 年,加密货币自主交易规模可能达到 30 万亿美元。

2.x402 或颠覆传统在线广告

正如 aryan 文章所指,互联网的“原罪”在于其依赖广告的商业模式,这导致了数据掠夺和隐私侵犯。而 x402 允许消费者和发布商支付、收取内容费用,使代理小额支付成为可能。进而为内容创作者和服务提供商提供了广告之外的可行盈利路径,可能推动互联网向一个更注重内容直接价值、用户体验更纯粹的方向发展。

3.推动加密货币步入主流应用

x402 可以带来的全球范围内的微支付能解锁此前无法实现的商业应用,超越如今的在线支付系统。且 x402 不需要用户理解复杂的区块链概念,将稳定币的应用直接嵌入到HTTP协议中,可以使加密货币成为“互联网基础服务的使用凭证”。最大限度的降低加密货币的使用门槛,与整个互联网经济相融合。加密货币将不再是小众投资品,而是走向千家万户。

五、x402 是潜力还是泡沫?

支持者认为,x402 的优势在于它能够简化和标准化 AI 代理的支付流程。传统的支付方式速度慢、容易出现退款,并且需要人工干预。相比之下,x402 使用加密货币,实现了 AI 代理和 API 提供商之间即时、无需信任的支付。

另外,当前 x402 代币的市值较低,这表明其具有强劲的上涨潜力。

Abstract 的构建者 Jarrod Watts 则警告:“我估计未来几周会看到一波新的人工智能货币涌现,以助推这股热潮。而且,它们可能完全没有意义,但‘你宁愿正确,还是宁愿致富?’”

分析师 0xJeff 也将其称为“x402 memecoins”,并指出只有拥有真实或接近商业化产品的项目才有可能长期生存。

附:

aryan《x402 解决了互联网的原罪:广告》原文

几十年来,在线广告一直是互联网生存的唯一方式。

每个人都在争夺关注。为了做到这一点,公司会收集你周围的所有可能的数据,创建用户资料并向你展示广告。

MY0XGbC1aVK68vmIjQiGSQq4JwWfNbeBgszHdzkY.png

代理网络与原罪[1]

在互联网上,这一模式开启了一个目前规模达万亿美元的市场。

金融在互联网上一直存在:

  • 与支付服务提供商合作;

  • 设置付费墙,限制你的网站;

  • 或展示广告。

但是小额支付(<1 美元)在经济上是不可行的(visa/mastercard 每次交易收取约 2% + 0.10 美元的费用),因此广告是唯一的模式:

  • 用户可以免费访问大量内容;

  • 广告商为其产品获得目标用户;

  • 内容发布者因其内容获得报酬。

这对所有人都是胜利。

随着世界朝着代理的方向发展:

  • 通过成为中间件,代理正在成为内容的消费者,而不是人类。

  • 广告商不再能够瞄准人类,广告经济将会崩溃。

  • 代理现在要么窃取(抓取)内容,要么购买内容。

  • API(应用程序编程接口)将成为默认的通信模式,而不是浏览器代理/代理浏览器[2]。

S4bbxxclzTyvGmAlxLzwnNh65zfxTssqmbDLK8Hv.png

从经济角度来看,抓取或窃取内容对互联网来说并不可行,因此出版商会转向对其网站收取小额支付费用,而代理商则需要一种支付方式。几十年来,在区块链出现之前,小额支付一直都无法实现。

像@solana这样的区块链使得大规模小额支付成为可能,并且不会掠夺用户。

x402 是一个基于 402 行构建的标准,它为以下应用创建了一个统一的接口:

  • 消费者支付内容费用;

  • 发布商收取内容费用;

  • 无需中间商(Visa/Mastercard)。

使代理小额支付成为可能。

K6jSpwEq1J5yfJATqtC2Vbcv0VHixqbDRcutiKF1.jpeg

任何客户端(代理/浏览器)发送访问内容的请求,内容主机都会响应并要求支付内容费用,客户端处理付款并获得对内容的访问权限,从而为代理互联网开启新的经济。

我对哪些用例感到兴奋:

  • 无 gas 用户体验:我认为一个尚未深入探讨的问题是 x402 如何实现用户在任何网络上的无 gas 交易,用户只需在钱包中拥有资产即可。

  • x402 浏览器:应该有人分叉 Chromium 并将 x402 嵌入浏览器本身,@brave 应该这样做,因为他们在加密货币领域拥有良好的口碑,已经有钱包,并且默认支持 IPFS,在我看来,他们是最接近能够做到这一点的人。

  • 链上集市:与传统市场一样,存在可发现性问题,@CoinbaseDev 通过引入集市(印地语为“市场”)解决了这个问题,但这些是链下维护的集市,总是会受到一些限制,应该有人创建一个链上目录,任何人都可以来添加他们正在销售的商品(API/新闻通讯/书籍等),并在目录中嵌入评分,就像 OpenRouter 对模型所做的那样。

  • 跳过广告:与任何技术一样,世界需要时间来采用 x402,同时可以通过小额支付来跳过广告,这对于 x402 来说是一个很好的自然发展。您设置每天的首选消费限额,访问 YouTube,x402 浏览器会自动为您跳过广告并向广告商付款。

我总是对一项简单的技术如何能够开启新的经济感到惊讶,x402 就是其中之一。

参考资料:

1.https://stratechery.com/2025/the-agentic-web-and-original-sin/?utm_source=chatgpt.com

2.https://x.com/_0xaryan/status/1980928290337485294

敬告读者:本文为转载发布,不代表本网站赞同其观点和对其真实性负责。FX168财经仅提供信息发布平台,文章或有细微删改。
go